通话相关问题
1、接听方式都有哪些?
系统支持的方式:【语音网关】(IP话机)、【直线电话/手机】,【电脑客户端】。坐席在登录时只选其中一种方式登录即可。
温馨提示:由于语音网关要和话务盒(话机)搭配使用,所以使用【语音网关】请提前跟管理员确认自己是否分配到话机哦。
更多相关信息,请参见 常见的接听方式使用介绍 。
2、电脑客户端(接听)下载安装
电脑客户端下载安装:
点击【下载】,逐步点击<下一步>,选择安装地址,并<安装>
登录:输入合力提供的账号、密码,点击<登录>,如果登录成功,则Hollyphone界面上开始计时,并显示“已登录”;
外呼:可以在输入框直接输入电话号码,或者使用自带的拨号盘,点击<呼叫>;
挂断:正在通话中显示<挂断>图标,点击该图标可结束通话
更多相关信息,请参见 常见的接听方式使用介绍 中的 电脑耳麦接听 。
3、为什么会有这么多方式切换到直线接听?
在网络、通话设备出现故障时,会直接影响语音网关和话务盒的使用,而直线手机接听方式不受网络影响,所以当网络或通话设备故障时可以切换到直线接电话。
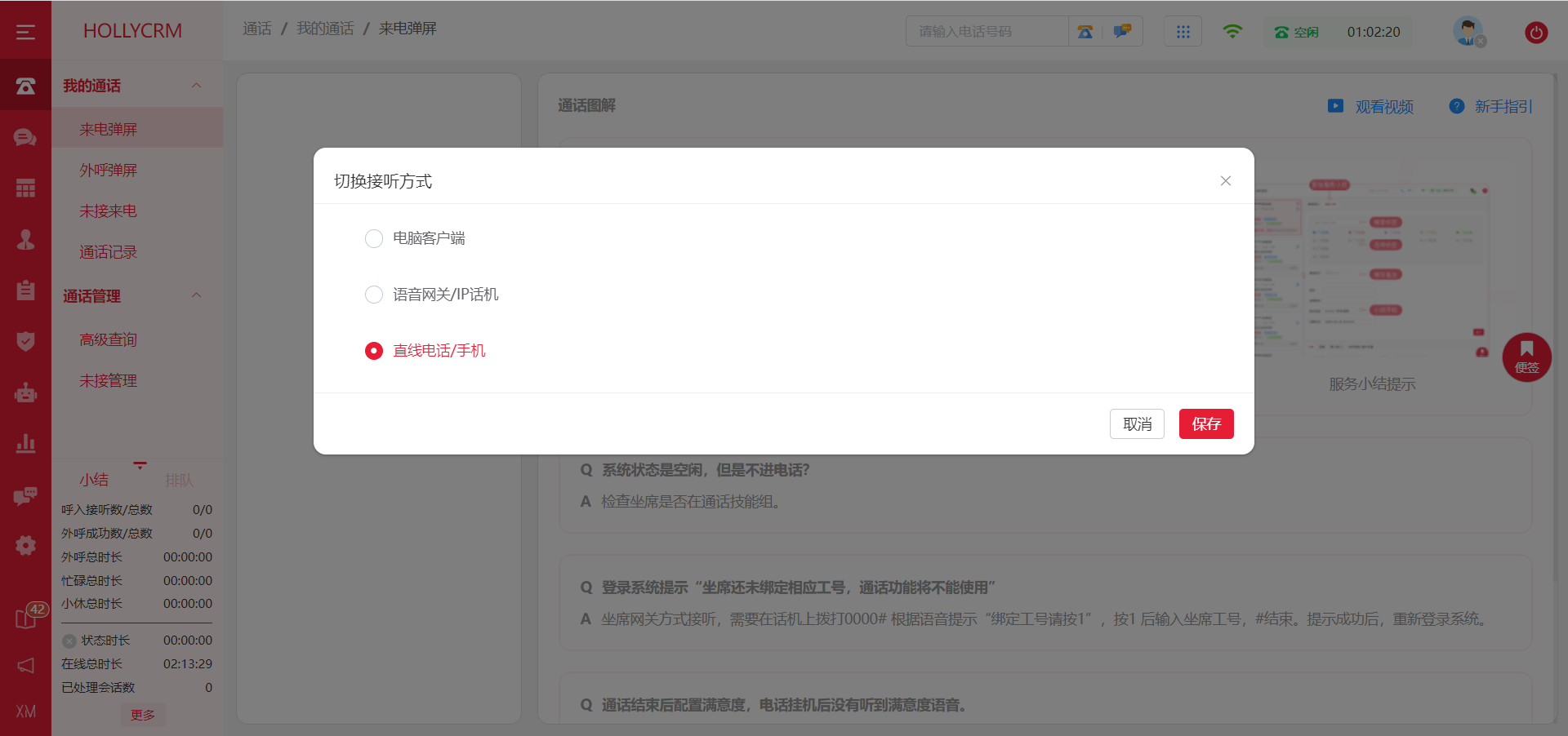
4、如何切换接听方式?
方式一:登录系统切换
不管您是选择的哪种登录方式,进入系统后,点击右上角的<用户头像>,点击<切换接听方式>,选择其中一种接听方式,点击<保存>。


方式二:电话签入(切换到直线接听)
前提是:您已经在7x24cc系统上保存过自己的直线电话/手机号码,想使用此号码接听客户的来电。
步骤提示:拨打服务号码 — 输入数字1 — 输入工号以#结束,具体操作如下:
① 客服使用电话/手机拨打合力所分配给您公司的服务号码(即使用7x24cc外呼显示的号码、可咨询管理员)
② 电话拨通后,您会听到一段提示语"您拨打的号码是坐席接听号码,签入请按【1】,签出请按【2】,返回正常通话流程请按【3】"——按【1】
③ 根据提示语输入【1】后,您会听到提示语"请输入工号,以#结束",根据提示语输入工号以#结束,例如:"8001#"。
如果您按照以上流程正确输入信息,最后您会听到一段提示语"签入成功,再见",这时候证明您签入操作完成。
5、怎么知道当前的接听方式?
点击“合力亿捷云客服”系统右上角<用户头像>,下面显示当前的接听方式
图片依次为电脑客户端、直线电话/手机(显示坐席绑定的手机号码)、语音网关

6、怎么绑定/修改直线号码?
首先选择<电脑客户端>的方式登录系统,鼠标点击系统右上角的<用户头像,点击<个人信息>,输入手机/电话号码,点击<保存>。

7、语音网关怎么用?
如果使用语音网关接听,首先要绑定呼叫中心工号哦,操作方法如下:
① 拿起话机拨打0000,根据语音提示“绑定当前设备请按【1】,查询当前设备绑定情况请按【2】,坐席签入请按【3】,坐席签出请按【4】”——按【1】
② 根据语音提示“请输入要绑定的工号以【#】号键结束”——输入自己的呼叫中心工号并按【#】结束
③ 听到语音提示“您的工号已绑定成功”则完成绑定
更多相关信息,请参见 常见的接听方式使用介绍 中的 语音网关接听 。
8、登录系统后如何判断是否可以接打电话?
当“合力亿捷云客服”系统右上角的状态时间开始计时,则说明可以打电话。
温馨提示:只有您当前的状态为“空闲”才可以接电话哦!

9、系统中通话状态是空闲,但一直未分配电话?
检查坐席是否在通话技能组,如果不在可以联系管理员将坐席添加至技能组。
10、电话控制条上面的按钮都是什么意思?

保持:客服与客户正在通话中,点击<保持>后,双方听到系统播放的音乐,听不到讲话声,点击<恢复>后双方继续通话;用于客服咨询现场同事等场景。
转接:客服与客户正在通话中,点击<转接>后,当前客服电话中断,通话转接到其他客服或技能组;用于客户来电指定某客服接听、或者该问题无法解决由其他客服处理等场景。
咨询:客服与客户正在通话中,点击<咨询>后,当前客服、客户、以及选中的另一个咨询人员,三个人同时通话,相当于三方会议;用于确定、讨论某问题等场景。
转调查:客服与客户正在通话中,点击<转调查>后,客服端电话中断,客户听到满意度评价的语音,通过按键进行满意度评价。
转验证:如果坐席有转验证的权限,在通话状态下,坐席点击“转验证”,客户会听到身份验证的语音,此时坐席的软电话会自动置灰,等待客户输入验证内容如密码等,验证完成后,电话会自动转回坐席,坐席与客户恢复通话。
转菜单:客服与客户正在通话中,可以将通话转任意一级菜单(需合力技术支持配置),客服端电话中断。
更多相关信息,请参见 转接、咨询/三⽅通话、保持、短信 。
11、怎么用云客服系统打电话?
在系统界面的电话条中输入号码,点击<呼叫>图标,您绑定的直线号码的电话/手机会先响铃,接通后等待被叫客户接起。
当客户接起前,系统界面的软电话条状态会变成<呼叫中>;当客户接起后,软电话条状态会变成<通话中>。
12、直线电话/手机怎么接电话?
直线接听和平时用手机接电话一样操作哦。
来电后在“合力亿捷云客服”系统有弹屏,如果是第一次打电话进来的新客户,系统的来电弹屏界面上只会显示号码的归属地,号码来源等信息,来电弹屏界面右侧,坐席可以对该客户的信息进行编辑并点击<提交>,这样下次来电时就会弹出该用的的详细信息了。
如果需要对此次通话创建工单,则选择“工单类型”(下拉),然后填写信息,保存提交或把工单。
更多相关信息,可参见 查看客户资料、录入客户信息 和 填写工单记录 。
如果是已经有多次来电记录的老客户,点击<客户详情>可以看到客户详细信息,创建工单,点击<历史通话>、<历史工单>、<聊天历史>还可以查看该客户以往的通话、工单、聊天的历史记录。
13、如何使用直线电话/手机“签入签出”
使用坐席在系统中绑定的直线/手机号码拨打贵司对外公布的热线号码(例如贵司对外的400号码),电话会听到语音提示,签入选择1签出选择2,选择后输入工号以#号结束
14、语音网关怎么打电话?
方式一:在“合力亿捷云客服”系统外呼
在“合力亿捷云客服”系统界面的电话条中输入电话号码,然后点击<呼叫>按钮后,这时您的话机会先响铃,摘机后等待被叫客户接起
方式二:在话机上拨号外呼
在话机上直接拨号外呼,需注意在话机上拨号时在号码前加拨9,例如:要拨打的号码为:"138********",则需要拨号为"9138********"
当客户接起后,“合力亿捷云客服”系统界面的软电话条状态会变成 <通话中>。
15、语音网关怎么接电话?
客户来电后,点击话务盒上的接听键,摘机,此时“合力亿捷云客服”界面的软电话条状态会变成 <通话中>,就代表已经成功接起电话了,坐席可以和客户正常通话。
如果接听后的来电需要查看客户信息或创建问题工单,更多相关信息,可参见 查看客户资料、录入客户信息 和 填写工单记录 。
16、客服在哪里查看通话记录?
坐席点击<通话>—<我的通话>,点击<通话记录>即可查询。系统默认显示当天的通话记录,客服可根据查询条件查找。

17、管理员在哪里查看通话记录?
登录云客服系统后,在<通话》—<通话管理>—<高级查询>查找所有通话记录;
在栏目下方点击<未接管理>还能查看未接来电记录,并支持对具体通话记录进行操作,如查看通话详情、听取录音、点击外呼等。
18、怎么导出通话记录?
在<通话/通话管理/高级查询>栏目处,管理员按自己需求筛选需要查询查询的数据后,点击<查询>、点击<导出>按钮,在<导出任务查询>中选择下载具体文件。
更多相关信息,请参见 通话数据导出 。

19、为什么批量外呼的电话都显示“未呼通”?
可能是批量外呼途中欠费了,电话虽然有通话记录,但是都是未呼通的,客户的电话不会响,管理员可查看电话的通话轨迹,一般是3秒或4秒挂断。这时可以联系您的客户经理提交续费。
20、坐席下班或忙碌接到电话
查看坐席状态日志,确认坐席状态是否处于离线接听或登录状态。